R과 R스튜디오 차이 및 설치방법(+R패키지 설치방법)

R이란

R은 1990년대 초 뉴질랜드의 Ross Ihaka와 Robert Gentleman이 개발한 통계 분석과 그래프 작성에 쓰이는 프로그래밍 언어이자 무료 소프트웨어 입니다.

윈도우, 맥, 리눅스 등 다양한 OS 환경에서 쉽게 설치 및 사용이 가능하며 누구나 함수를 개발하여 패키지 형태로 공유가 가능하기 때문에 자유로운 환경을 제공하고 상업용 소프트웨어에 비하여 다양한 분석이 가능합니다.

통계 언어 S를 기반으로 만들어졌고 R은 단순한 프로그래밍 언어가 아니라 통계 모형을 구현하고 실험하는 연구 플랫폼에 가깝습니다.

R스튜디오란

R을 더 편리하게 사용할 수 있도록 만든 개발 환경(IDE)입니다.

이해하기 쉽게 예를 들자면 Visual Studio Code 같은 도구라고 생각하시면 됩니다.

크게 4가지 영역으로 나뉘며 R코드를 작성하고 실행하면서 나타나는 모든 정보를 일목요연하게 하나의 창에서 확인할 수 있습니다.

주요 기능은 아래와 같습니다.

  • 코드 편집
  • 콘솔
  • 환경 변수 관리
  • 그래프 출력
  • 패키지 관리
  • Git 연동
  • R Markdown 지원

R 설치방법

1. cran.r-project.org 이동
2. Download and Install R > Download R for Windows 클릭
3. base 클릭
4. R-버전 for Window 클릭 후 다운로드

R스튜디오 설치방법

1. rstudio.com 이동
2. 상단 FREE & OPEN SOURCE > Download Rstudio 클릭
3. DOWNLOAD RSTUDIO에서 Install Rstudio 클릭 후 다운로드

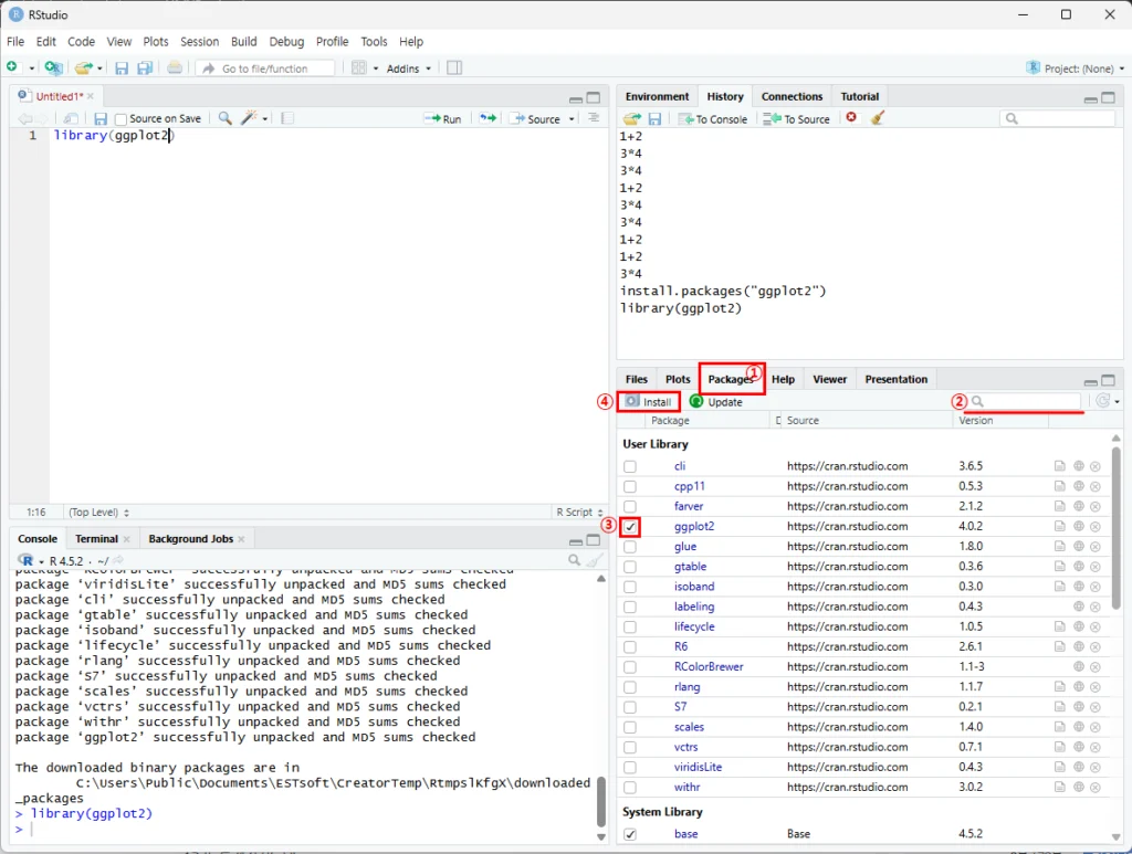
R패키지 설치방법

R에 내장되지 않은 사용자들이 개별적으로 만든 다양한 함수들을 설치할 수 있습니다.

CRAN(cran.r-project.org)에 접속하여 패키지>Table of available packages, sorted by name 경로에서 공개된 패키지를 볼 수 있으며 설치하는 방법은 아래와 같습니다.

1. R스튜디오 오른쪽 하단 Packages 창에서 설치하고자 하는 패키지 이름을 검색 후 > 체크박스 체크 > Install

2. R스튜디오 상단 메뉴 > Tools > Install Packages > 원하는 패키지 검색 > Install

3. 콘솔에서 Install.packages(“원하는 패키지 이름”) 입력

이후 반드시 패키지를 설치한 후 Load해야 사용할 수 있습니다.
로드 명령어는 library(패키지 명) 입니다.

한번 설치한 패키지는 패키지를 작위적으로 지우거나, R을 업그레이드 하지 않는 한 재설치는 필요 없으나 한번 로드한 패키지는 R스튜디오를 종료하고 다시 시작 했을때 주기억장치에서 사라지기 때문에 다시 로드해야 하기 때문에 패키지를 로드하는 명령어 스크립트를 따로 저장해두는 것이 좋습니다.